Возникла необходимость установить на сервер средство для просмотра pdf. Выбор пал на официальное приложение от Adobe.
Всю степень моей радости лучше всего передает скриншот поведения программы при первом запуске:
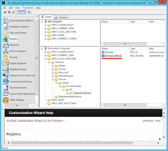
Для быстрого исправления ошибки уже установленной программы достаточно создать в реестре ключ с описанными ниже параметрами
HKEY_LOCAL_MACHINE\SOFTWARE\Policies\Adobe\Acrobat Reader\DC\FeatureLockDown
Создайте параметр типа REG_DWORD
Имя:
bProtectedModeЗначение:
0
А чтобы решить проблемы раз и навсегда, предлагаю пересобрать дистрибутив.
Ну что же, самое время собрать свой Acrobat, с багфиксами и кастомизацией.
Надо сказать, что Adobe выпускает много инструментов для обслуживания и
развертывания своих продуктов в корпоративной среде. Один из них мы и
будем использовать сегодня.
Итак, качаем все необходимое:
- Оффлайн установщик со всеми возможными языками интерфейса Adobe Acrobat Reader MUI DC 2015.007.20033
- Мастер тонкой настройки Acrobat Customization Wizard DC
Устанавливаем Acrobat Customization Wizard DC
Распаковываем установщик акробата, запустив его из консоли со следующими ключами:
AdbeRdr1010_en_US.exe.exe -nos_o»путь_к_папке_назначения» -nos_ne
Запускаем Customization Wizard и указываем ему путь к AcroRead.msi
На первой вкладке отключаем вывод лицензионного соглашения
В следующей вкладке я только отключил перезагрузку, но вы можете настроить под себя
Важно! Теперь задаем ключ реестра, который нужно создать
Поскольку онлайн-сервисы не только не нужны, но еще и вредны — с чистой совестью отключаем и их.
Ну вот и все, осталось сохранить файл и установить программу. Хорошей вам работы.
Right now, I have Adobe Reader 9.0.0 installed on my Win 2003 Terminal Server. Before I just go ahead and update it to version 9.4, does anyone have an experience with a better PDF Reader for a terminal server environment?
It does not perform poorly now, but I am worried that the update might cause some unwanted slowdown in performance. Can anyone recommend a better alternative for a terminal server environment than Adobe PDF Reader? Any gotchas when installing in a TS environment? My googling hasn’t really answered my questions completely and Adobe didn’t seem to have any information pertaining to this situation available (unless I just missed it). Thanks.
EDIT
I should have been more detailed in my description. I have at least 50 users dialed into the TS at any time, and they all open PDF’s all day long because all of our files are scanned that way. As mentioned in one of the comments, any added bloat to the Adobe Reader application in the 9.4 upgrade could cause some performance problems. Just trying to do my research before blindly updating. Everything could work just fine. I just want to cover my bases and see if there are any other lightweight reader alternatives designed for a TS environment.
Мало кто не знает всемирно известный софт от компании Adobe. Ее программное обеспечение используется во всем мире. Программы по достоинству оценили, как профессионалы, так и рядовые пользователи. Софт компании отличается доступным и простым интерфейсом. При своей простоте, все программы отличаются высокой функциональностью, производительностью и доступностью. Программа Adobe Reader для Windows не стала исключением. С ее помощью пользователи могут работать со всеми файлами формата PDF.
Формат PDF сегодня является одним из самых популярных в мире. Для пользователей Виндовс – это отличное бюджетное решение для работы с такими файлами. Программа совместимы с разными версиями операционной системы – как с последней, так и более старыми версиями.
Возможности Adobe Reader
У программы широкий набор инструментов и полезных функций для работы с документами.
С помощью данных функций работать с файлами формата ПДФ станет гораздо проще:
- Быстрый просмотр документов. Программа открывает абсолютно все файлы в формате ПДФ. При этом отображаются все элементы документа, в том числе изображения, печати и подписи.
- Поиск по файлу. Наверняка многие сталкивались с тем, что нужно быстро найти определенный фрагмент документа, но для этого нужно бесконечно прокручивать страницы. В этой программе специально предусмотрен поиск по документам, чтобы облегчить поиск нужного абзаца.
- Возможность оставлять комментарии и пометки. Очень удобная функция – про просмотре документов можно оставлять на полях комментарии и пометки. Просматривая их, автор документа сможет внести исправления. Студентам удобно просматривать свои заметки, чтобы быстро вспомнить основную мысль или главный ключ помеченного абзаца.
Это бюджетное решение для тех, кто часто работает с документами. Программа поможет сэкономить время и сделать необходимую работу в несколько раз быстрее, а оставшееся время провести в кругу близких или занимаясь другими не менее важными делами.
Как скачать?
Скачать adobe reader для Windows 11/10/8/7/XP/ Server можно на нашем сайте. У нас представлена оригинальная версия приложения, которая совместима с устройствами Microsoft. Программа не содержит вредоносного ПО, которое может нанести вред устройству. Программу также можно скачать на официальном сайте, выбрав соответствующую версию операционной системы.
Скачать Adobe Acrobat Reader DC для Windows 11 64/32 bit
Скачать Adobe Acrobat Reader DC для Windows 10 64/32 bit
Скачать Adobe Acrobat Reader DC для Windows 8 64/32 bit
Скачать Adobe Acrobat Reader DC для Windows 7 64/32 bit
Скачать Adobe Acrobat Reader для Windows XP SP3 64/32 bit
Системные требования
Для работы с программой для x32/x64 — разрядной версии понадобится процессор фирмы Intel или AMD. Частота работы процессора должна быть не менее 1,5 ГГц.
Windows 11
Доступна 64-разрядная версия программы. Требования: процессор Intel или AMD не менее 1,5 ГГц. Размер оперативной памяти – не менее 2 Гб. Для использования русскоязычной версии понадобится 1 Гб на жестком диске или 900 Мб, если пользователь предпочитает англоязычный вариант. Разрешение экрана должно быть не менее 1024х768. Используемый браузер — Internet Explorer 11.
Windows 10
Для данной операционной системы доступны как 32-разрядная версия, так и 64-разрядная. Для первой понадобится процессор с частотой не менее 1,5 ГГц и не менее 2 Гб оперативной памяти. Пространство на жестком диске должно быть больше 450 Мб, а разрешение экрана – 1024х768. Браузер последней версии – 11. Для 64-разрядной действуют практически те же требования. Отличается объем памяти жесткого диска – 900 Мб для английской версии и 1 Гб для русской. Скачать adobe reader для windows 10 можно бесплатно на нашем сайте.
Windows 8
Аdobe Аcrobat для windows 8 представлен в 32-разрядной и 64-разрядной версиях. К ним предъявлены те же требования, что и для более новых операционных системах.
Windows 7
Скачать Adobe Reader для Windows 7 можно также в x32 и x64 разрядности. Требования к ним для данной операционной системы не изменились – они такие же, как и для последних версий. Разрешение экрана – 1024х768. Браузер — Internet Explorer 11. Процессор с частотой не менее 1,5 ГГц и оперативной памяти не менее 2 Гб.
Windows XP
Аdobe reader ХР представлен в трех версиях – 64/32 bit, а также х86. Такую версию потянет даже самый слабый компьютер.
Заключение
Лучшего помощника для работы с документами трудно найти. С помощью Аdobe Аcrobat можно значительно улучшить и оптимизировать работу с документами формата PDF. Возможность использовать бесплатную редакцию повышает доступность программы, а для более продвинутых пользователей предусмотрены платные тарифы с расширенным набором функций.
СКАЧАТЬ
Описание
Отзывы
Выберите вариант загрузки:
- скачать с сервера SoftPortal (установочный exe-файл)
- скачать с сервера SoftPortal (portable-версия, zip-файл)
- скачать с официального сайта (установочный exe-файл)
- скачать с официального сайта (portable-версия, zip-файл)
Простой в использовании инструмент для просмотра PDF-файлов. Приложение поставляется с базовыми функциями навигации, которые позволяют с легкостью просматривать страницы. Имеется опция поиска, которая позволяет находить и выделять ключевые слова в файле (полное описание…)

Рекомендуем популярное
Adobe Reader 11.0 Ru / 23.003.20215
Adobe Reader — популярнейшее приложение для работы с PDF-документами. Позволяет проводить все…
PDF Reader 4.3
Простой в использовании инструмент для просмотра PDF-файлов. Приложение поставляется с…
Foxit Reader 12.1.2.15332
Foxit Reader — компактная и шустрая программа просмотра и печати PDF файлов, добавления комментариев, заполнению форм и подписи документов PDF…
WinScan2PDF 8.67
Небольшая бесплатная портативная утилита, позволяющая сканировать документы с помощью…
ABBYY FineReader 16.0.13.4766
ABBYY FineReader PDF — одно из самых лучших приложений для распознавания, конвертирования и работы…
PDF-XChange Viewer 2.5.322.10
PDF-XChange Viewer — небольшая и полнофункциональная программа для просмотра файлов в формате PDF. …
Adobe Acrobat Reader DC allows users to handle any kind of pdf file effortlessly. This powerful PDF reader software supports all types of PDF files and provides a free global standard for reliably viewing, printing, and commenting on PDF documents. On this page, you can download the offline installer files of Adobe Reader DC for Windows 11, 10, 8, 7, and Windows Server editions. These installers are 100% safe and secure as these are provided by Adobe Reader Official site… Read More
Here we are also providing the links to get this free PDF reader app for Windows XP, Mac OS, and Android operating systems.
Technical detail of the program:
- OS Required: Windows Server 2012 (64 bit), or 2012 R2 (64 bit); Windows 7 (32 & 64 bit), Windows 8 (32& 64 bit); Windows 10, and Windows 11.
- Name: Adobe Acrobat Reader DC
- Publisher: Adobe
- Version: 23.003.20269 English for Windows
- Language: English
- Software Type: Standalone Offline Installer.
- Size: 253 MB
Download Adobe Acrobat Reader DC offline installer:
Download for Windows 11, 10, 8, and 7:
DOWNLOAD (32-bit and 64-bit)
Or
For Windows Servers 2012 and later versions
DOWNLOAD (Size: 250 MB)
Or
Download for Adobe Reader for Windows XP:
Version: 11.0, Size 73 MB
DOWNLOAD
Or
Download Adobe PDF Reader for Mac Intel:
Software Details:
- Name: Adobe Acrobat Reader DC (for Mac OS)
DOWNLOAD
Download Adobe Acrobat Reader DC for Android
- Version: 21.6.0
- OS Required: Android 6.0 and above versions
- Size: 143 MB
DOWNLOAD







